使用“CmpApp”库读取应用程序信息
- 创建标准项目并选择 CODESYS Control Win V3 作为设备。
- 通过网络扫描连接目标系统。

- 打开项目/项目信息对话框并填写以下字段:

- 打开库管理器 并添加以下库:
- CmpApp
- SysTypes2 Interfaces

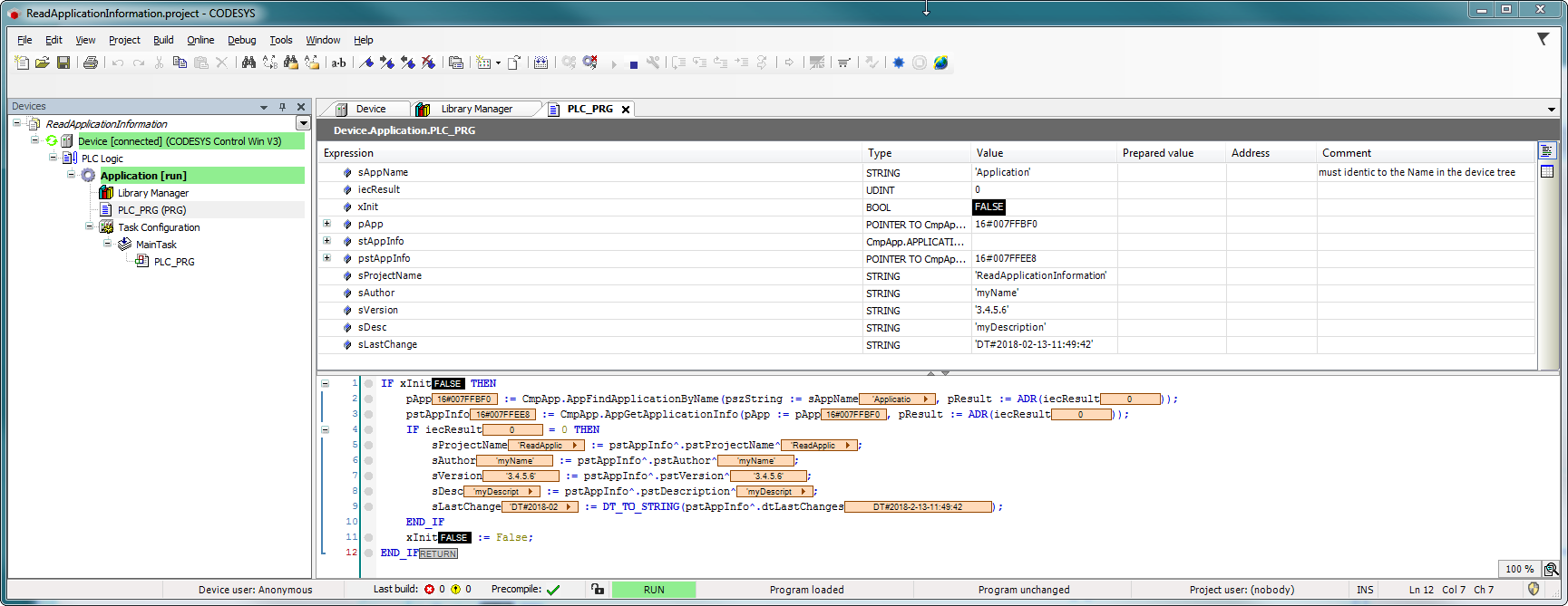
- 修改 PLC_PRG 如下:
声明
VAR
sAppName : STRING := 'Application'; // must identic to the name in the device tree
iecResult : RTS_IEC_RESULT;
xInit : BOOL := TRUE;
pApp : POINTER TO CmpApp.APPLICATION;
stAppInfo : CmpApp.APPLICATION_INFO;
pstAppInfo : POINTER TO CmpApp.APPLICATION_INFO := ADR(stAppInfo);
sProjectName: STRING;
sAuthor : STRING;
sVersion : STRING;
sDesc : STRING;
sLastChange : STRING;
END_VAR
实现
IF xInit THEN
pApp := CmpApp.AppFindApplicationByName(pszString := sAppName, pResult := ADR(iecResult));
pstAppInfo := CmpApp.AppGetApplicationInfo(pApp := pApp, pResult := ADR(iecResult));
IF iecResult = 0 THEN
sProjectName := pstAppInfo^.pstProjectName^;
sAuthor := pstAppInfo^.pstAuthor^;
sVersion := pstAppInfo^.pstVersion^;
sDesc := pstAppInfo^.pstDescription^;
sLastChange := DT_TO_STRING(pstAppInfo^.dtLastChanges);
END_IF
xInit := False;
END_IF
- 启动项目
